三、PetShop数据访问层之消息处理
在进行系统设计时,除了对安全、事务等问题给与足够的重视外,性能也是一个不可避免的问题所在,尤其是一个B/S结构的软件系统,必须充分地考虑访问量、数据流量、服务器负荷的问题。解决性能的瓶颈,除了对硬件系统进行升级外,软件设计的合理性尤为重要。
在前面我曾提到,分层式结构设计可能会在一定程度上影响数据访问的性能,然而与它给设计人员带来的好处相比,几乎可以忽略。要提供整个系统的性能,还可以从数据库的优化着手,例如连接池的使用、建立索引、优化查询策略等等,例如在PetShop中就利用了数据库的Cache,对于数据量较大的订单数据,则利用分库的方式为其单独建立了Order和Inventory数据库。而在软件设计上,比较有用的方式是利用多线程与异步处理方式。
在PetShop4.0中,使用了Microsoft Messaging Queue(MSMQ)技术来完成异步处理,利用消息队列临时存放要插入的数据,使得数据访问因为不需要访问数据库从而提供了访问性能,至于队列中的数据,则等待系统空闲的时候再进行处理,将其最终插入到数据库中。
PetShop4.0中的消息处理,主要分为如下几部分:消息接口IMessaging、消息工厂MessagingFactory、MSMQ实现MSMQMessaging以及数据后台处理应用程序OrderProcessor。
从模块化分上,PetShop自始自终地履行了“面向接口设计”的原则,将消息处理的接口与实现分开,并通过工厂模式封装消息实现对象的创建,以达到松散耦合的目的。
由于在PetShop中仅对订单的处理使用了异步处理方式,因此在消息接口IMessaging中,仅定义了一个IOrder接口,其类图如下:

在对消息接口的实现中,考虑到未来的扩展中会有其他的数据对象会使用MSMQ,因此定义了一个Queue的基类,实现消息Receive和Send的基本操作:
public virtual object Receive()
{
try
{
using (Message message = queue.Receive(timeout, transactionType))
return message;
}
catch (MessageQueueException mqex)
{
if (mqex.MessageQueueErrorCode == MessageQueueErrorCode.IOTimeout)
throw new TimeoutException();
throw;
}
}
public virtual void Send(object msg)
{
queue.Send(msg, transactionType);
}
其中queue对象是System.Messaging.MessageQueue类型,作为存放数据的队列。MSMQ队列是一个可持久的队列,因此不必担心用户不间断地下订单会导致订单数据的丢失。在PetShopQueue设置了timeout值,OrderProcessor会根据timeout值定期扫描队列中的订单数据。
MSMQMessaging模块中,Order对象实现了IMessaging模块中定义的接口IOrder,同时它还继承了基类PetShopQueue,其定义如下:
public class Order:PetShopQueue, PetShop.IMessaging.IOrder
方法的实现代码如下:
public new OrderInfo Receive()
{
// This method involves in distributed transaction and need Automatic Transaction type
base.transactionType = MessageQueueTransactionType.Automatic;
return (OrderInfo)((Message)base.Receive()).Body;
}
public OrderInfo Receive(int timeout)
{
base.timeout = TimeSpan.FromSeconds(Convert.ToDouble(timeout));
return Receive();
}
public void Send(OrderInfo orderMessage)
{
// This method does not involve in distributed transaction and optimizes performance using Single type
base.transactionType = MessageQueueTransactionType.Single;
base.Send(orderMessage);
}
所以,最后的类图应该如下:

注意在Order类的Receive()方法中,是用new关键字而不是override关键字来重写其父类PetShopQueue的Receive()虚方法。因此,如果是实例化如下的对象,将会调用PetShopQueue的Receive()方法,而不是子类Order的Receive()方法:
PetShopQueue queue = new Order();
queue.Receive();
从设计上来看,由于PetShop采用“面向接口设计”的原则,如果我们要创建Order对象,应该采用如下的方式:
IOrder order = new Order();
order.Receive();
考虑到IOrder的实现有可能的变化,PetShop仍然利用了工厂模式,将IOrder对象的创建用专门的工厂模块进行了封装:

在类QueueAccess中,通过CreateOrder()方法利用反射技术创建正确的IOrder类型对象:
public static PetShop.IMessaging.IOrder CreateOrder()
{
string className = path + ".Order";
return PetShop.IMessaging.IOrder)Assembly.Load(path).CreateInstance(className);
}
path的值通过配置文件获取:
private static readonly string path = ConfigurationManager.AppSettings["OrderMessaging"];
而配置文件中,OrderMessaging的值设置如下:
add key="OrderMessaging" value="PetShop.MSMQMessaging"/>
之所以利用工厂模式来负责对象的创建,是便于在业务层中对其调用,例如在BLL模块中OrderAsynchronous类:
public class OrderAsynchronous : IOrderStrategy
{
private static readonly PetShop.IMessaging.IOrder asynchOrder = PetShop.MessagingFactory.QueueAccess.CreateOrder();
public void Insert(PetShop.Model.OrderInfo order)
{
asynchOrder.Send(order);
}
}
一旦IOrder接口的实现发生变化,这种实现方式就可以使得客户仅需要修改配置文件,而不需要修改代码,如此就可以避免程序集的重新编译和部署,使得系统能够灵活应对需求的改变。例如定义一个实现IOrder接口的SpecialOrder,则可以新增一个模块,如PetShop.SpecialMSMQMessaging,而类名则仍然为Order,那么此时我们仅需要修改配置文件中OrderMessaging的值即可:
add key="OrderMessaging" value="PetShop.SpecialMSMQMessaging"/>
OrderProcessor是一个控制台应用程序,不过可以根据需求将其设计为Windows Service。它的目的就是接收消息队列中的订单数据,然后将其插入到Order和Inventory数据库中。它利用了多线程技术,以达到提高系统性能的目的。
在OrderProcessor应用程序中,主函数Main用于控制线程,而核心的执行任务则由方法ProcessOrders()实现:
private static void ProcessOrders()
{
// the transaction timeout should be long enough to handle all of orders in the batch
TimeSpan tsTimeout = TimeSpan.FromSeconds(Convert.ToDouble(transactionTimeout * batchSize));
Order order = new Order();
while (true)
{
// queue timeout variables
TimeSpan datetimeStarting = new TimeSpan(DateTime.Now.Ticks);
double elapsedTime = 0;
int processedItems = 0;
ArrayList queueOrders = new ArrayList();
using (TransactionScope ts = new TransactionScope(TransactionScopeOption.Required, tsTimeout))
{
// Receive the orders from the queue
for (int j = 0; j batchSize; j++)
{
try
{
//only receive more queued orders if there is enough time
if ((elapsedTime + queueTimeout + transactionTimeout) tsTimeout.TotalSeconds)
{
queueOrders.Add(order.ReceiveFromQueue(queueTimeout));
}
else
{
j = batchSize; // exit loop
}
//update elapsed time
elapsedTime = new TimeSpan(DateTime.Now.Ticks).TotalSeconds - datetimeStarting.TotalSeconds;
}
catch (TimeoutException)
{
//exit loop because no more messages are waiting
j = batchSize;
}
}
//process the queued orders
for (int k = 0; k queueOrders.Count; k++)
{
order.Insert((OrderInfo)queueOrders[k]);
processedItems++;
totalOrdersProcessed++;
}
//batch complete or MSMQ receive timed out
ts.Complete();
}
Console.WriteLine("(Thread Id " + Thread.CurrentThread.ManagedThreadId + ") batch finished, " + processedItems + " items, in " + elapsedTime.ToString() + " seconds.");
}
}
首先,它会通过PetShop.BLL.Order类的公共方法ReceiveFromQueue()来获取消息队列中的订单数据,并将其放入到一个ArrayList对象中,然而再调用PetShop.BLL.Order类的Insert方法将其插入到Order和Inventory数据库中。
在PetShop.BLL.Order类中,并不是直接执行插入订单的操作,而是调用了IOrderStrategy接口的Insert()方法:
public void Insert(OrderInfo order)
{
// Call credit card procesor
ProcessCreditCard(order);
// Insert the order (a)synchrounously based on configuration
orderInsertStrategy.Insert(order);
}
在这里,运用了一个策略模式,类图如下所示:

在PetShop.BLL.Order类中,仍然利用配置文件来动态创建IOrderStategy对象:
private static readonly PetShop.IBLLStrategy.IOrderStrategy orderInsertStrategy = LoadInsertStrategy();
private static PetShop.IBLLStrategy.IOrderStrategy LoadInsertStrategy()
{
// Look up which strategy to use from config file
string path = ConfigurationManager.AppSettings["OrderStrategyAssembly"];
string className = ConfigurationManager.AppSettings["OrderStrategyClass"];
// Using the evidence given in the config file load the appropriate assembly and class
return (PetShop.IBLLStrategy.IOrderStrategy)Assembly.Load(path).CreateInstance(className);
}
由于OrderProcessor是一个单独的应用程序,因此它使用的配置文件与PetShop不同,是存放在应用程序的App.config文件中,在该文件中,对IOrderStategy的配置为:
add key="OrderStrategyAssembly" value="PetShop.BLL" />
add key="OrderStrategyClass" value="PetShop.BLL.OrderSynchronous" />
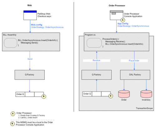
因此,以异步方式插入订单的流程如下图所示:

Microsoft Messaging Queue(MSMQ)技术除用于异步处理以外,它主要还是一种分布式处理技术。分布式处理中,一个重要的技术要素就是有关消息的处理,而在System.Messaging命名空间中,已经提供了Message类,可以用于承载消息的传递,前提上消息的发送方与接收方在数据定义上应有统一的接口规范。
MSMQ在分布式处理的运用,在我参与的项目中已经有了实现。在为一个汽车制造商开发一个大型系统时,分销商Dealer作为.Net客户端,需要将数据传递到管理中心,并且该数据将被Oracle的EBS(E-Business System)使用。由于分销商管理系统(DMS)采用的是C/S结构,数据库为SQL Server,而汽车制造商管理中心的EBS数据库为Oracle。这里就涉及到两个系统之间数据的传递。
实现架构如下:

首先Dealer的数据通过MSMQ传递到MSMQ Server,此时可以将数据插入到SQL Server数据库中,同时利用FTP将数据传送到专门的文件服务器上。然后利用IBM的EAI技术(企业应用集成,Enterprise Application Itegration)定期将文件服务器中的文件,利用接口规范写入到EAI数据库服务器中,并最终写道EBS的Oracle数据库中。
上述架构是一个典型的分布式处理结构,而技术实现的核心就是MSMQ和EAI。由于我们已经定义了统一的接口规范,在通过消息队列形成文件后,此时的数据就已经与平台无关了,使得在.Net平台下的分销商管理系统能够与Oracle的EBS集成起来,完成数据的处理。
以上就是PetShop数据访问层消息处理部分的全部内容,希望能给大家一个参考,也希望大家多多支持脚本之家。
您可能感兴趣的文章:- 学会sql数据库关系图(Petshop)
- 《解剖PetShop》之一:PetShop的系统架构设计
- 《解剖PetShop》之二:PetShop数据访问层数之据库访问设计
- 《解剖PetShop》之四:PetShop之ASP.NET缓存
- 《解剖PetShop》之五:PetShop之业务逻辑层设计
- 《解剖PetShop》之六:PetShop之表示层设计